
File size: 56.1 MB
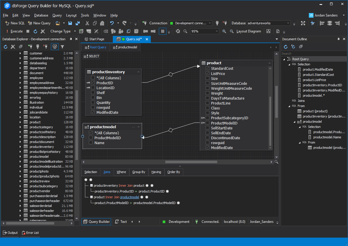
dbForge Query Builder for MySQL is a visual tool that allows creating any sort of MySQL queries, from simple lookups to complex JOINs. The tool provides broad compatibility options and helps constructing and editing complex MySQL queries in a few clicks. You don’t need to sweat building complex code – just “draw” your query on a diagram.
Powerful visual MySQL query builder functionality
MySQL statement generator executes created queries and edits tables data
Combine a few queries to a sub-query via visual MySQL query editor
Manage databases proactively
Easily make JOINs between tables
Discover trends from mountains of data
Cut the time you spend on writing complex queries
Download rapidgator
https://rg.to/file/ea8283269b6a85a60f2a27ccdcecf686/Devart.dbForge.Query.Builder.for.MySQL.v2025.3.107.0.Incl.Keygen.and.Patch-BTCR.rar.html
Download nitroflare
https://nitroflare.com/view/E7C5D7239C50DF6/Devart.dbForge.Query.Builder.for.MySQL.v2025.3.107.0.Incl.Keygen.and.Patch-BTCR.rar
Download 百度网盘
链接: https://pan.baidu.com/s/1dL0vV6LKtNNd8fBzT-VU4w?pwd=m48t 提取码: m48t
转载请注明:0daytown » Devart dbForge Query Builder for MySQL 2025.3.107