
File Size: 69 MB
ApexSQL Source Control offers SQL version and source control directly from SSMS, support for dedicated and shared database development models, works with most popular source control systems and iIntegrates with ApexSQL Diff, ApexSQL Build and ApexSQL Script.
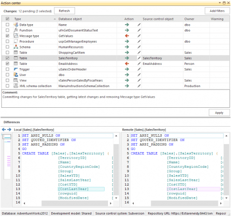
ApexSQL Source Control Features
Support for the most popular source control systems
Including Git, Mercurial, SourceGear Vault, Subversion and Team Foundation Server.
Real time monitoring of database changes
Object changes are displayed in a real time.
Object history tracking
Apply or roll back the latest changes directly to or from SQL source control.
Batch operation processing
Perform source control operations on multiple objects simultaneously.
Work offline
Ability to work offline without losing data.
Customizable object mapping
Map some, most or all of your objects to source control using a powerful wizards.
Resolve conflicts with most popular third-party tools
Including Beyond Compare, ExamDiff Pro and KDiff3.
Work simultaneously on dedicated and shared databases
Have different databases on different models.
Homepage
Download rapidgator
https://rg.to/file/af64511296952b6a243d2953f0bfac9c/Quest.Software.ApexSQL.Source.Control.v2021.02.2119.Incl.Keygen.and.Patch-BTCR.rar.html
Download nitroflare
https://nitro.download/view/9F4EDA914EDFC49/Quest.Software.ApexSQL.Source.Control.v2021.02.2119.Incl.Keygen.and.Patch-BTCR.rar
Download 百度网盘
链接: https://pan.baidu.com/s/1p6L2UhFnU4kN2dCY5o8Txw?pwd=9u7w 提取码: 9u7w
转载请注明:0daytown » Quest Software ApexSQL Source Control 2021.02.2119